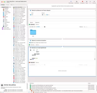
tell application "Finder"
set cheminsource to choose folder with prompt "Sélectionnez le dossier contenant les fichiers webloc à ouvrir"
set aa to cheminsource as string
display dialog aa
end tell



on run {input, parameters}
set chemin to input
tell application "Finder"
repeat with lefichier in chemin
set extens to lefichier
set lextension to name extension of extens
if lextension = "Webloc" then
open lefichier
end if
end repeat
end tell
return input
end run
L'action « Exécuter un script
AppleScript » a rencontré une erreur:
C Erreur dans Finder : Il est impossible
d'obtenir alias
"home:test:site.webloc".»
Erreur dans Finder : I| est impossible d'obtenir
alias home:test: site.webloc"

on run {input, parameters}
set chemin to input
tell application "Finder"
activate
set aa to chemin as string
display dialog "les chemins : " & aa
repeat with lefichier in chemin
activate
set aa to lefichier as string
display dialog "le fichier : " & aa
set extens to lefichier
set lextension to name extension of extens
set aa to lextension as string
display dialog "lextension : " & aa
if lextension = "Webloc" then
display dialog "lancement de la commande OPEN "
open lefichier
end if
end repeat
end tell
return input
end run